From a code editing perspective is it easer to read and edit when all the variable and identifier names are uniqely colored?
Or when their not colored?
- Colored
- Same Color
- I dont care but wanted to respond anyway!
From a code editing perspective is it easer to read and edit when all the variable and identifier names are uniqely colored?
If you’re going to give variables individual colors, I think it would be better not to color any other text.
Anyway, I would have the colored variables as an alternate view, with same-colored variables as the default.
Now why did i not think of that. That may be the best of both worlds. What key combo should switching be bound to?
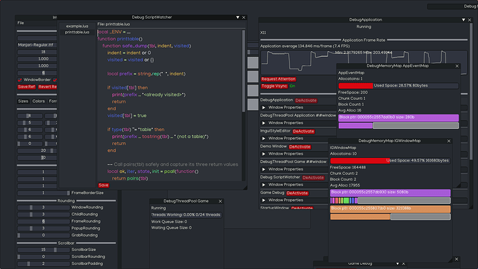
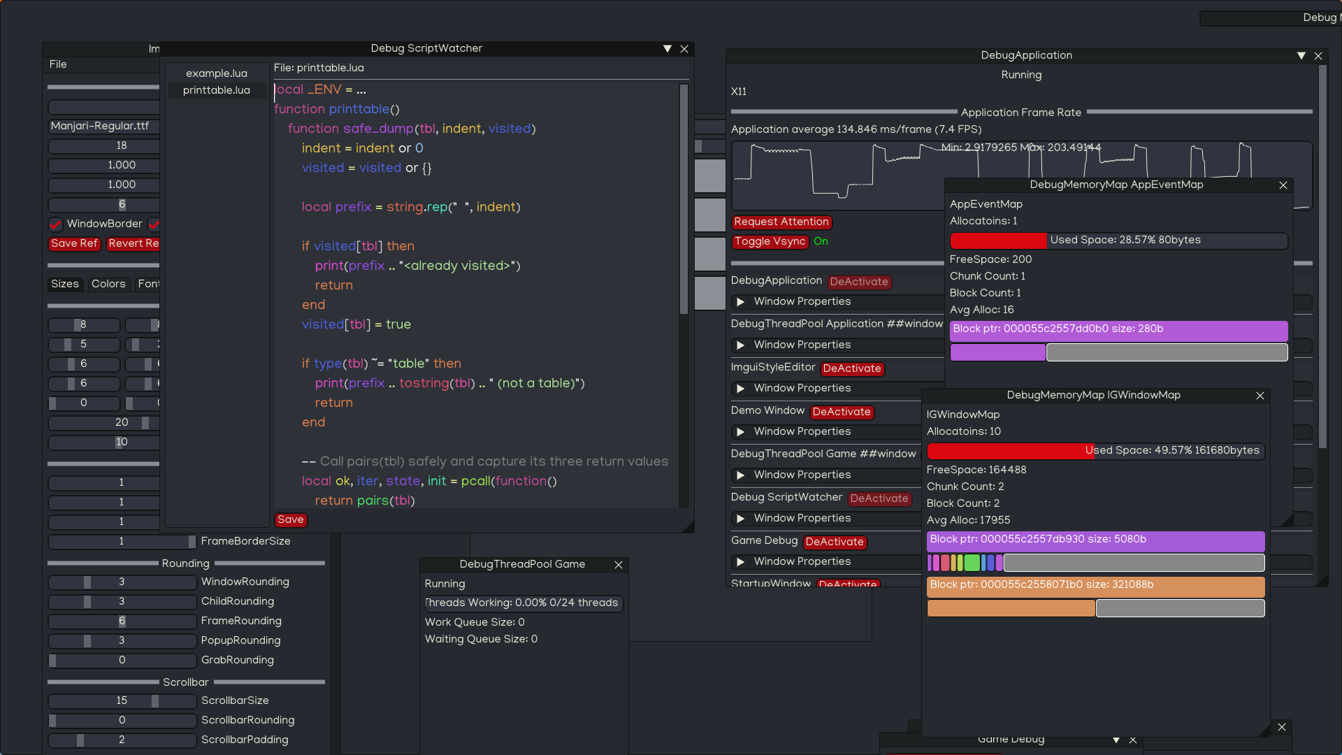
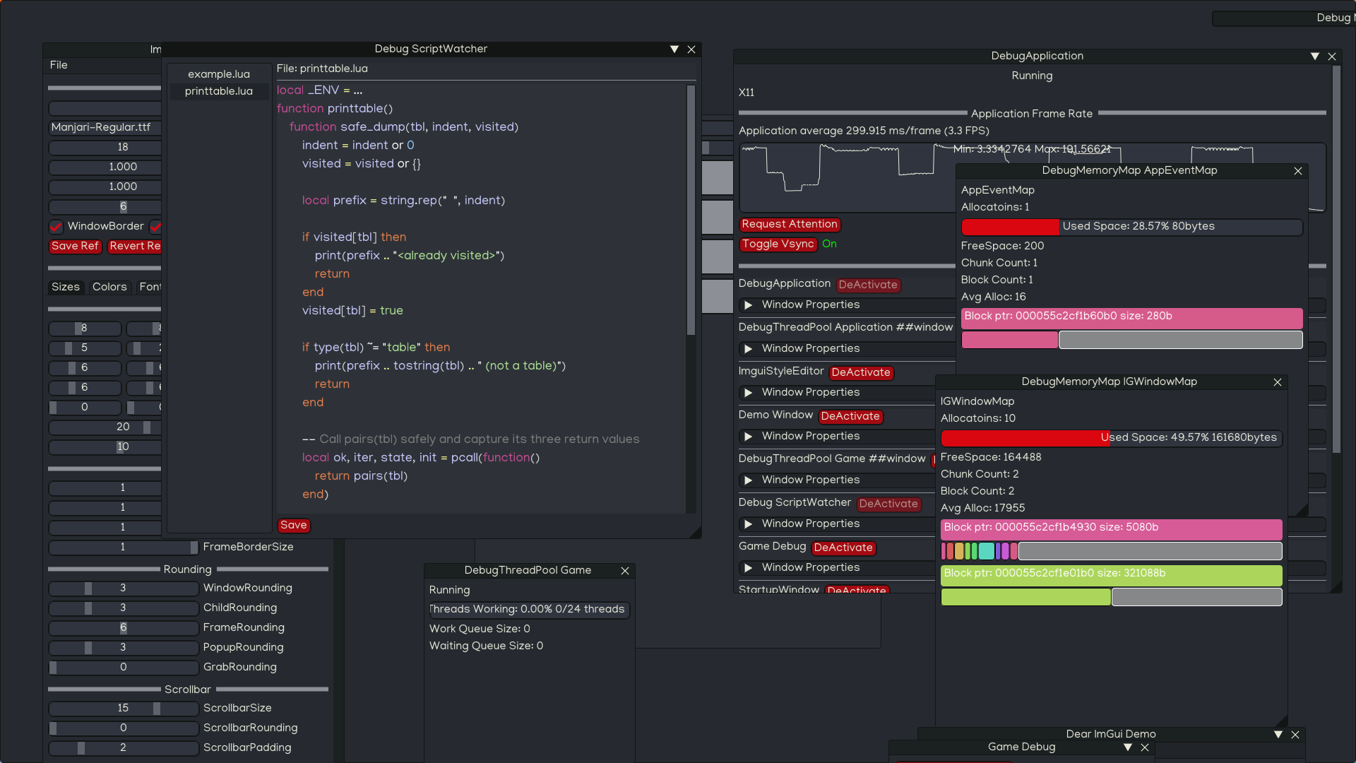
For reference the point of this mini editor, was that i wanted to have special syntax highlighting for my bindings in lua, so someone looking at or editing can at a glance see that the identifier typed in was part of my bindings.
P.S. you were right back here, to suggest using lua: Which python modules need to be included or packaged? I could never get the python to comparmentalize the way lua environments can.
You should follow the same methodology that is used in emacs or one of its variants (betrays how old I am). Color implies function of the text. (variables, function names, macro names, classes, methods, etc.)
You know, I think madone has the right of it here. It’s very rare to need to see all or even two variables called out via highlighting. At least 90% of the time variables should all be a reasonable general-text color, and otherwise you’re considering one variable in particular. In that case, find and find-next + highlighting works great, and also works “for free” on non-variables, like string and number literals. Once upon a time I used an editor that gave variables unique colors, and years later I still don’t miss the feature.